Sécurité des communications
MyQ fonctionne par défaut avec une communication sécurisée (SSL), mais propose également trois modes d'autorité de certification différents, que l'on peut modifier dans MyQ, Paramètres, Réseau.
Les appareils Toshiba requièrent un certificat SSL pour l'appareil spécifique. Nom de domaine entièrement qualifié (FQDN). Les caractères génériques ou les noms alternatifs de sujets (SAN) ne peuvent pas être utilisés.
Si le certificat n'est pas valide, les événements, par exemple la lecture des cartes ou les notifications de travail, ne fonctionneront pas.
Le journal des erreurs peut être consulté dans l'interface Web de Toshiba, dans Logs > View Logs > Message Log:
Erreur: Échec de l'établissement de la session TLS (CA inconnu)
Autorité de certification intégrée
En utilisant ce mode (par défaut), il est nécessaire de Générer un nouveau certificat CA après la configuration du nom d'hôte du serveur en FQDN sur l'interface web administrateur de MyQ, dans Paramètres, Réseau, Sécurité de la communication.
Installez le fichier généré ca-myq.crt certificat de C:\ProgramData\MyQ\Cert aux autorités de certification racine de confiance sur le serveur.
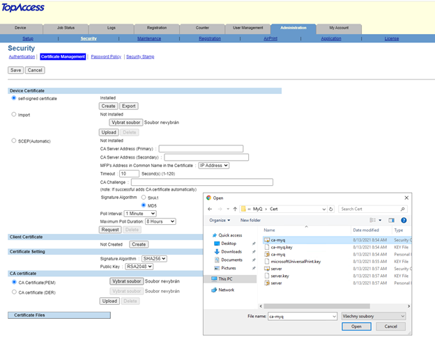
Téléchargez le fichier généré ca-myq.crt certificat de C:\ProgramData\MyQ\Cert sur l'interface Web de l'appareil Toshiba, dans Administration > Sécurité > Gestion des certificats comme Certificat CA (PEM).

Utilisation de certificats personnalisés
Si un certificat SSL personnalisé est téléchargé dans MyQ, le certificat doit également être installé dans l'interface Web du dispositif et dans les autorités de certification racine de confiance sur le serveur.
Dépannage
Dans les cas où le message d'avertissement Demander à l'hôte n'est pas autorisé s'affiche après qu'un utilisateur se connecte au terminal, ou que le message d'erreur Accès refusé s'affiche après qu'un utilisateur essaie d'utiliser les opérations du panneau (Copie du panneau ou Numérisation du panneau), un certificat non valide est utilisé (un certificat valide doit être créé pour le FQDN spécifique).
Pour une utilisation correcte des certificats, la recherche DNS inversée doit être activée sur le serveur.
La recherche DNS inversée doit également être activée pour l'adresse du serveur de cluster dans les cas où la solution à haute disponibilité MS Cluster est utilisée.


Permettre une communication non sécurisée
Si la communication SSL n'est pas nécessaire, vous pouvez activer la communication non sécurisée (non recommandée) dans MyQ Easy Config. Allez dans l'onglet Paramètres sous l'onglet Serveur Web, permettre Autoriser les communications non sécurisées et cliquez sur Sauvez.
