Seguridad de las comunicaciones
MyQ funciona con comunicación segura (SSL) por defecto, pero también ofrece tres modos diferentes de autoridad de certificación, que pueden modificarse en MyQ, Configuración, Red.
Los dispositivos Toshiba requieren un certificado SSL para el Nombre de dominio completo (FQDN). No se pueden utilizar comodines ni el nombre alternativo del sujeto (SAN).
Si el certificado no es válido, los eventos, por ejemplo, la lectura de tarjetas o las notificaciones de trabajo, no funcionarán.
El registro de errores puede verse en la interfaz web de Toshiba, en Logs > View Logs > Message Log:
Error: No se ha podido establecer la sesión TLS (CA desconocida)
Autoridad de certificación integrada
Cuando se utiliza este modo (por defecto), es necesario Generar un nuevo certificado de CA después de la configuración del nombre de host del servidor a FQDN en la interfaz del administrador web de MyQ, en Configuración, Red, Seguridad de la Comunicación.
Instalar el generador ca-myq.crt certificado de C:\ProgramData\MyQ\Cert a las Autoridades de Certificación Raíz de Confianza en el servidor.
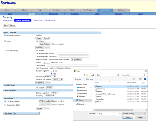
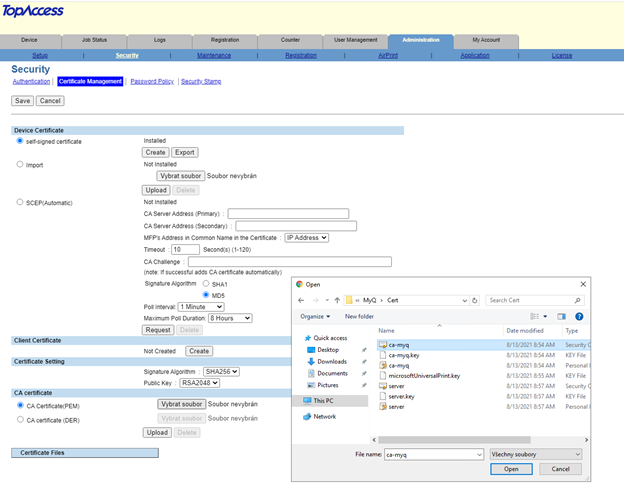
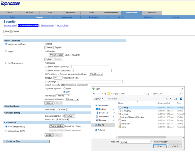
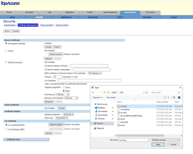
Sube el archivo generado ca-myq.crt certificado de C:\ProgramData\MyQ\Cert en la interfaz web del dispositivo Toshiba, en Administration > Security > Certificate Management as CA Certificate (PEM).

Uso de certificados personalizados
En caso de que se cargue un certificado SSL personalizado en MyQ, el certificado también debe instalarse en la interfaz web del dispositivo y en las Autoridades de Certificación Raíz de Confianza en el servidor.
Solución de problemas
En los casos en que se muestra el mensaje de advertencia Solicitar host no permitido después de que un usuario inicie sesión en el terminal, o se muestra el mensaje de error Acceso denegado después de que un usuario intenta usar las operaciones del panel (Copia de panel o Escaneo de panel), un certificado no válido se utiliza (se debe crear un certificado válido para el FQDN específico).
Para el uso correcto de los certificados, la búsqueda inversa de DNS debe estar habilitada en el servidor.
La búsqueda inversa de DNS debe habilitarse también para la dirección del servidor de clúster en los casos en que se utilice la solución de alta disponibilidad de MS Cluster.


Permitir la comunicación insegura
Si la comunicación SSL no es necesaria, puede habilitar la comunicación no segura (no recomendada) en MyQ Easy Config. Vaya a la sección Ajustes en la pestaña Servidor web, habilitar Permitir la comunicación no segura y haga clic en Guardar.
